Как настроить приложение Authenticator
В случае, если вы не хотите иметь дело с электронной почтой, телефонными звонками или текстовыми сообщениями, вы можете использовать приложение Microsoft Authenticator для входа без необходимости использования пароля.
Приложение Authenticator доступно для Android и iOS. В следующих шагах мы покажем вам инструкции по настройке приложения на устройстве Android, но процесс аналогичен для устройств iOS.
Чтобы настроить приложение Authenticator, выполните следующие действия:
- Откройте Google Play.
- Выполните поиск и перейдите на страницу приложения Microsoft Authenticator.
- Нажмите кнопку Установить.
- Откройте приложение.
- Нажмите кнопку Добавить личный кабинет.
- Войдите, используя данные своей учетной записи Microsoft.
- Нажмите кнопку Далее → Получил.
После выполнения этих шагов при входе в свою учетную запись вы получите на свой телефон уведомление, с помощью которого можете подтвердить и продолжить вход в систему.
Пошаговая настройка прав доступа в 1С
Расскажем, как настроить права доступа на примере программы «1С:Бухгалтерия 8 редакция 3.0»
Однако обратите внимание, что аналогичным образом настраиваются права доступа для пользователей и в других программных продуктах 1С. Например, инструкция также подойдет к «1С:Управление торговлей», «1С:Зарплата и управление персоналом», «1С:ERP» и другим ПП.
Шаг №1. Настройка пользователей и прав
В самом начале необходимо зайти в раздел настроек программы и выбрать раздел «Настройка пользователей и прав».
Это действие можно также выполнить на вкладке «Администрирование», если у вас есть необходимые права для действий.

Если Вы делаете настройку прав своей 1С впервые, рекомендуем оставить бесплатную заявку в поддержку по 1С через сервис Бит.Личный кабинет. Вам перезвонит консультант по 1С и поможет.
Шаг № 2. Пользователи
Для того, чтобы увидеть, к какую группу доступа входит отдельный пользователь, нужно перейти в раздел «Пользователи». Здесь можно создать нового пользователя 1С или выполнить редактирование для уже существующего или целой группы.



Важно! Вы сможете управлять данными списками и вносить изменения только в том случае, если сами имеете права администратора.
Чтобы создать необходимую группу пользователей, их можно выбрать из базы. Здесь нужно проверить, что установлены флажки «Вход в программу разрешен» и «Показывать в списке выбора». Если их не будет, то при авторизации пользователь себя не увидит.

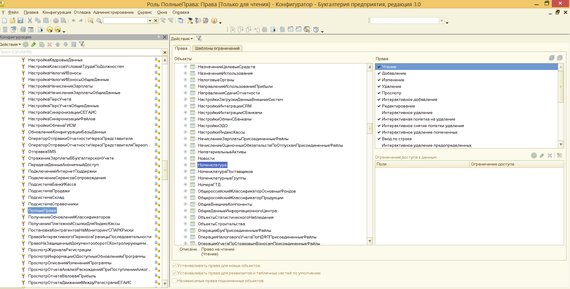
Шаг № 3. Роли для группы
Итак, в нашей программе пользователи входят в группы с разрешенным доступом. Например, можно создать группу бухгалтеров, администраторов, кассиров, логистов и т.д. Отметим, что один и то же пользователь может относиться к нескольким разным группам. У каждой из групп прописываются роли.

Что такое роль? Это метаданные. От конфигурации вашей 1С будет зависеть, сколько их и какие они
Обычно их довольно много, поэтому важно не запутаться. Ведь вы можете назначить только одну лишнюю роль, а пользователю уже откроется доступ ко многим действиям.
Чтобы узнать, какие права откроются пользователю, нужно перейти во вкладку «Описание».

Роли могут быть базовыми, которые позволяют только просматривать документ. Могут быть специальными, когда открывается доступ для редактирования.
Шаг № 4. Профиль групп доступа
Допустим, что вам необходимо разрешить группе бухгалтеров редактировать реквизиты объектов. Для этого зайдите в раздел «Профиль групп доступа». Установите флажок «редактировать реквизиты объектов».
Примечание: для редактирования ролей целесообразно предварительно скопировать нужную роль, и уже скопированную роль менять. При этом кнопка «Только выбранные» должна быть «отжатой» (см скриншот ниже), поскольку в типовых профилях показываются только используемые роли.

Шаг № 5. Ограничение на уровне записей
Речь идет о RLS (Record Level Security). Вы найдете необходимую колонку в «Отчете по правам пользователя», в разделе «Права доступа». Чтобы работать с ограничение на уровне записей, нужно установить соответствующий флажок во вкладке.

Для чего необходима эта функция? Это дополнительные условия, которые могут поставить ограничения на конкретный объект в базе данных. Очень удобно, если нужно закрыть доступ к файлу отдельного пользователя или группы. При этом программа предупредит, что данные настройки могут замедлить работу системы.
Почему? В этом случае система 1С каждый раз будет запрашивать информацию о том, разрешено ли пользователю просматривать какой-то файл.
Вы также можете перемещать пользователя по группам в 1С, чтобы изменить права доступа.

Шаг № 6. Новые роли
Чтобы не путаться в бесконечном разнообразии ролей, рекомендуем создать собственные роли. Для этого зайдите в дерево метаданных.

Разграничить права в новой роли можно путем выставления необходимых флажков напротив нужного вам права.

Задать ограничение можно в правом нижнем углу. Здесь работает механизм настройки прав доступа по отношению к конкретным данным.
К примеру, вы можете ограничить изменение документа только по одной организации.
Используйте конструктор ограничений доступа. Он поможет выбрать необходимые условия для доступа. Кроме того, программа предложит вас шаблоны ограничений, которые останется только выбрать и добавить.

Примечание: для создания новых ролей в режиме Конфигуратора необходимо включить возможность изменения конфигурации.
Создание новых ролей возможно так же в пользовательском режиме (с ограничениями) — см. примечание в «Шаг №4».
Процесс отключения пароля
Прежде чем выполнить вход в Windows 10 без ввода пароля нужно последовательно выполнить следующие действия:
Прежде всего, нужно включить скрытый account администратора. Позже можно будет зайти в систему под учетной записью администратора и указать, что пароль для локального пользователя не содержит никаких символов
Нужно обратить внимание, что если вы попытаетесь сделать это через локальный аккаунт, то получите сообщение об ошибке «Windows не может изменить пароль». Чтобы включить учетную запись администратора, следует нажать «Пуск»
Затем введите cmd, после чего нужно щелкнуть правой кнопкой мыши на файле cmd.exe или командной строке (как только она появится в этом списке) и выбрать «Запуск от имени администратора». Вам понадобится ввести команду net user administrator /active:yes.
Перейти в черное окно командной строки, которое вы уже открыли, и ввести туда вышеуказанные символы. Нужно убедиться, что команда введена без ошибок, и нажать на клавиатуре кнопку Enter. С этого момента account администратора будет включен.
Теперь нужно сделать аккаунт Windows 10 локальным, чтобы он не использовал адрес электронной почты. Для этого следует выбрать «Пуск», ввести user accounts и нажать на значок «Учетные записи пользователей», который появится в списке. Имя вашей учетной записи будет отображаться с заголовком «Внести изменения в свою учетную запись». Прямо под этим заголовком должна быть надпись следующего содержания: «Внести изменения в свой аккаунт в настройках ПК». Необходимо нажать на эту ссылку.
Откроется новое окно приложения «Настройки». В левом верхнем углу экрана нажать заголовок «Ваша учетная запись». Имя учетной записи должно быть указано в верхней части страницы. Необходимо найти и использовать ссылку «Войдите в систему с помощью локальной учетной записи».
На следующей странице ввести текущий пароль, связанный с вашим аккаунтом, и выбрать «Далее». Теперь нужно ввести новое имя пользователя, которое будет служить в качестве логина, после чего 2 раза ввести пароль и подсказку для пароля. Этот пароль временный, так как он необходим для выполнения следующих действий.
На открывшейся странице нажать «Выход из системы и завершение работы», чтобы вернуться на экран входа в Вин Нажать на экран с указанием даты и времени, чтобы активировать процесс входа в систему. Теперь следует обратить внимание на нижнюю часть экрана, чтобы увидеть пользователя «Администратор». Необходимо нажать на этот значок и на кнопку «Войти», чтобы запустить систему от имени администратора. Возможно, вам придется подождать, пока Windows 10 настроит нового пользователя.
После входа в систему от имени администратора следует нажать «Пуск», ввести user accounts и нажать значок «Учетные записи пользователей», который отображается в меню. Account администратора будет отображаться с заголовком «Внести изменения в свою учетную запись пользователя». Прямо под этим заголовком есть надпись «Управление другим аккаунтом», на которую нужно нажать.
Появится новое окно с заголовком «Выберите пользователя для изменения учетной записи». Нужно выбрать локальный account, который уже создан. На следующей странице нажать ссылку «Изменить пароль». Появится новая страница, где нужно оставить 2 поля для паролей пустыми, а для подсказки установить значение «Нет». Затем нажать кнопку «Сменить пароль», чтобы сохранить изменения. С этого момента ваш локальный аккаунт будет загружаться, не требуя пароль.
Если на компьютере имеется несколько учетных записей пользователей, то заходим под другим аккаунтом, нажав «Пуск», «Завершение работы», «Выйти из системы». На экране входа в систему можно будет выбрать другого пользователя в нижнем левом углу. В противном случае система зашла бы автоматически от имени локального пользователя.
Если после завершения настройки все будет работать правильно, останется лишь отключить account администратора.
Для этого следует повторить шаги 1 и 2, но изменить команду с net user administrator /active:yes на net user administrator /active:no.
В чём опасность
Для начала коротко о том, почему незащищённое подключение или роутер без защиты могут стать потенциально серьёзной проблемой и большой опасностью для владельца сети.

Но в чём именно опасность, многие не понимают. Здесь есть следующие возможные сценарии и угрозы:
- Размещение сторонними пользователями провокационного и противозаконного контента. Воспользовавшись чужой сетью, вся ответственность ляжет на того, на кого оформлен договор. Ведь вычислить нарушителя не составит труда. И попробуй потом докажи, что это не ты разместил эти видео, лозунги и прочий контент.
- Затраты трафика и снижение скорости работы Интернета. Самая безобидная ситуация, когда халявщики пользуются чужой сетью, сидят в Интернете, загружают какие-то файлы. За всё это платите вы, плюс заметно теряете в скорости.
-
Сброс до заводских настроек. Какой-то шутник получил доступ не только к Wi-Fi, но ещё и к роутеру. А это сделать не так сложно. В итоге он сбросил настройки до заводских. Из-за этого владельцу оборудования придётся настраивать подключение заново.
- Замена логина и пароля. А может быть и так, что злоумышленник или просто сосед-недоброжелатель поменяет настройки доступа к роутеру и зайти в меню уже не получится.
Вряд ли существует 100% защита от взлома. В особенности если такие попытки совершаются целенаправленно и настоящими специалистами в этой сфере.
Но если говорить про обычного пользователя, который закономерно не хочет делиться Интернетом с соседями, то ему достаточно залатать несколько явных дыр в защите доступа, и на этом вполне будет достаточно.
Как управлять параметрами входа
На странице параметров входа вы можете быстро управлять многими способами аутентификации в Windows 10. Используя эти настройки, вы можете изменить свой текущий пароль, настроить Windows Hello, используя PIN-код или пароль для доступа к картинке, и даже включить динамическую блокировку, чтобы заблокировать устройство, когда вы уходите.
Смена пароля пользователя
Чтобы изменить текущий пароль, сделайте следующее:
- Откройте Параметры (Win + I).
- Нажмите Учетные записи.
- Нажмите на Варианты входа.
- В разделе «Пароль» нажмите кнопку Изменить.
- Введите свой текущий пароль учетной записи Microsoft.
- Нажмите кнопку Вход.
- Введите свой старый пароль.
- Создайте новый пароль.
- Нажмите кнопку Далее.
Стоит отметить, что если вы используете учетную запись Microsoft, изменение пароля на вашем компьютере также изменит пароль, который вы используете для проверки ваших электронных писем в Интернете, связанных с вашим MSA.
Добавление PIN-кода
Если вы хотите использовать более быстрый и безопасный способ входа в Windows 10, вам следует вместо этого использовать PIN-код, который можно создать, выполнив следующие действия:
- Откройте Параметры (Win + I).
- Нажмите Учетные записи.
- В разделе «PIN-код» нажмите кнопку Добавить.
- Создайте новый PIN-код .
Совет. Вы также можете активировать опцию, разрешающую использование букв и символов в составе вашего PIN-кода, что дополнительно повышает безопасность.
- Нажмите кнопку ОК.
Хотя ПИН-код обычно более безопасен, чем традиционный пароль, поскольку он привязан только к одному устройству и никогда не передается по сети, помните, что он работает только локально. Вы не можете использовать его для удаленного доступа к вашему устройству.
Добавление графического пароля
Вы также можете использовать изображение в качестве пароля. Этот метод аутентификации позволяет использовать сенсорные жесты на изображении для входа в Windows 10. Обычно этот параметр больше подходит для устройств с сенсорным экраном.
Чтобы настроить графический пароль, выполните следующие действия.
- Откройте Параметры (Win + I).
- Нажмите Учетные записи.
- В разделе «Графический пароль» нажмите кнопку Добавить.
- Введите свой пароль, чтобы подтвердить действия.
- Нажмите кнопку Выбор картинки на левой панели.
- После выбора изображения нажмите кнопку Использовать это изображение.
- Нарисуйте три жеста на изображении, включая круги, прямые линии, касания или их комбинацию.
- Повторите жесты для подтверждения.
- Нажмите кнопку Готово.
Завершив настройку графического пароля, просто выйдите из системы и войдите в свою учетную запись, чтобы проверить изменения.
На совместимых устройствах, таких как Surface Book 2 и Surface Pro, вы можете настроить Windows Hello Face для входа на своё устройство, используя только ваше лицо.
Если на вашем ноутбуке или рабочем столе нет биометрической аутентификации, вы всегда можете приобрести сканер отпечатков пальцев или камеру с поддержкой Windows Hello.
Настройка динамической блокировки
Динамическая блокировка — это функция, которая блокирует ваш компьютер, когда вы уходите, добавляя дополнительный уровень безопасности. Эта функция использует бесконтактную технологию, поэтому вам необходимо подключить устройство Bluetooth, например телефон или планшет, прежде чем вы сможете её настроить.
Чтобы настроить динамическую блокировку, сделайте следующее:
- Откройте Параметры (Win + I).
- Нажмите Устройства.
- Нажмите Bluetooth и другие устройства.
- Нажмите кнопку Добавление Bluetooth или другого устройства.
- Нажмите опцию Bluetooth.
- Подготовьте устройство Bluetooth к сопряжению.
- Выберите ваше устройство из списка.
- Продолжайте согласно инструкциям на экране для завершения сопряжения.
- Находясь в настройках, нажмите на Учетные записи.
- Нажмите Варианты входа.
- В разделе «Динамическая блокировка» включите параметр Разрешить Windows автоматически блокировать устройство в ваше отсутствие.
После того, как вы выполнили эти шаги, если вы отойдете вместе с сопряженным устройством, Windows 10 будет ждать 30 секунд, а затем автоматически заблокирует ваш компьютер.
Требование пароля при пробуждении
Используя параметры входа в систему, вы также можете решить, должна ли Windows 10 запрашивать ввод пароля при выходе компьютера из спящего режима, выполнив следующие действия:
- Откройте Параметры (Win + I).
- Нажмите Учетные записи.
- Нажмите Варианты входа.
- В разделе «Требовать пароль» используйте раскрывающееся меню и выберите:
- Никогда — пароль никогда не потребуется после выхода компьютера из спящего режима.
- Когда компьютер выходит из спящего режима — вам нужно будет ввести пароль, когда ваш компьютер выйдет из спящего режима.
Что лучше — OneDrive или Dropbox?
Многие пользователи раздумывают, что лучше — OneDrive или Dropbox? Специалисты отмечают: оба действуют по одинаковой модели: синхронизируют онлайн-хранилище с компьютером или планшетом, с указанием папок синхронизации. Короткая сравнительная характеристика:
- OneDrive и Dropbox предоставляют возможность редактировать материалы, которые потом синхронизируются с версией-онлайн.
- Оба не открывают использование журнала версий файлов из приложения настольных систем.
- В отличие от OneDrive, Dropbox дает веб-ссылку в домашнем меню на этот журнал.
- Dropbox представляет краткий журнал изменений файла и предоставляет возможность делать скриншоты, а OneDrive – нет.
- Не дают шансов шифровать файлы вручную.
- https://xn—-7sbaruhf3cgg7c6c.xn--p1ai/onedrive/onedrive-vhod-v-lichnyj-kabinet
- https://kompy.guru/internet/one-drive
- http://computerologia.ru/kak-vojti-v-onedrive/
- https://cloud-about.ru/onedrive-entry
- https://womanadvice.ru/onedrive-chto-eto-za-programma-i-kak-eyu-polzovatsya
- https://mysitem.ru/windows/306-onedrive.html
Услуга
Одноименная служба Windows Update специализируется на обновлении операционных систем семейства Microsoft Windows.
В начале 2005 года к Центру обновления Windows обращались около 150 миллионов человек, из которых около 112 миллионов использовали автоматические обновления. По состоянию на 2008 г. у Центра обновления Windows было около 500 миллионов клиентов, которые обрабатывали около 350 миллионов уникальных сканирований в день и поддерживали в среднем 1,5 миллиона одновременных подключений к клиентским машинам. Во вторник исправлений , в день, когда Microsoft обычно выпускает новые обновления программного обеспечения, исходящий трафик может превышать 500 гигабит в секунду. Примерно 90% всех клиентов использовали автоматические обновления для запуска обновлений программного обеспечения, а остальные 10% использовали веб-сайт Центра обновления Windows. Веб-сайт построен с использованием ASP.NET и обрабатывает в среднем 90 000 запросов страниц в секунду.
Традиционно служба предоставляла каждый патч в отдельном проприетарном архивном файле. Время от времени Microsoft выпускала пакеты обновления, которые объединяли все обновления, выпущенные в течение многих лет для определенного продукта. Однако, начиная с Windows 10, все исправления поставляются в накопительных пакетах. 15 августа 2016 года Microsoft объявила, что с октября 2016 года все будущие исправления для Windows 7 и 8.1 станут кумулятивными, как и для Windows 10. Возможность загрузки и установки отдельных обновлений будет удалена по мере перехода существующих обновлений на эту модель. Это привело к увеличению объемов загрузки каждого ежемесячного обновления. Анализ, проведенный Computerworld, показал, что размер загружаемого файла для Windows 7 x64 увеличился с 119,4 МБ в октябре 2016 года до 203 МБ в октябре 2017 года. Первоначально Microsoft очень расплывчато говорила о конкретных изменениях в каждом кумулятивном пакете обновлений. Однако с начала 2016 года Microsoft начала публиковать более подробную информацию о конкретных изменениях.
В 2011 году служба обновлений была выведена из эксплуатации для Windows 98, 98 SE и ME, а старые обновления для этих систем были удалены с ее серверов. 3 августа 2020 года служба обновлений для Windows 2000, XP, Server 2003 и Vista была списана из-за того, что Microsoft прекратила выпуск обновлений SHA-1. Старые обновления все еще доступны в каталоге Центра обновления Майкрософт .
Центр обновления Майкрософт
Веб-сайт Центра обновления Windows в Internet Explorer 6 в Windows XP , подключенный к службе Центра обновления Майкрософт
На конференции RSA в феврале 2005 года Microsoft анонсировала первую бета-версию Microsoft Update , необязательную замену Windows Update, которая предоставляет исправления безопасности, пакеты обновления и другие обновления как для Windows, так и для другого программного обеспечения Microsoft. Первоначальный выпуск в июне 2005 года обеспечивал поддержку Microsoft Office 2003 , Exchange 2003 и SQL Server 2000 , работающих на Windows 2000, XP и Server 2003. Со временем список расширился и включил другие продукты Microsoft, такие как Windows Live , Защитник Windows , Visual Studio , среды выполнения и распространяемые компоненты , программное обеспечение Zune , Virtual PC и виртуальный сервер , CAPICOM , Microsoft Lync , Microsoft Expression Studio и другие серверные продукты. Он также предлагает Silverlight и Windows Media Player в качестве дополнительных загрузок, если это применимо к операционной системе.
Офисное обновление
Office Update — это бесплатная онлайн-служба, которая позволяет пользователям обнаруживать и устанавливать обновления для определенных продуктов Microsoft Office.
Исходная служба обновлений поддерживала Office 2000 , Office XP , Office 2003 и Office 2007 . 1 августа 2009 года Microsoft списала службу Office Update, объединив ее с Microsoft Update. Центр обновления Майкрософт не поддерживает Office 2000.
Однако с введением программы лицензирования Office 365 Microsoft снова активировала отдельную службу обновления Office для обслуживания клиентов Office 365. Владельцы бессрочных лицензий Microsoft Office продолжают получать обновления через Центр обновления Майкрософт.
Оптимизация безопасности

Войдите в учетную запись Microsoft под своими логином и паролем, для входа на сайт Microsoft можно также использовать разовый защитный код, который по запросу будет отправлен на указанный вами адрес электронной почты. Теперь можно перейти к «Настройке двухшаговой проверки».
Все шаги мастера настройки интуитивно понятны. Среди прочего, здесь вы можете указать, будете ли вы использовать специальное приложение, которое помимо пароля запрашивает установленный PIN-код.
Как изменить имя пользователя и компьютера в Windows 10
Некоторые пользователи хотят переименовать свои существующие локальные учетные записи пользователей по разным причинам, без удаления существующей или создания новой. Для некоторых людей имя на экране входа, создает проблему конфиденциальности, если компьютер используется в общедоступных местах. К сожалению, Windows не позволяет вам устанавливать имя пользователя или псевдоним, сохраняя настоящее имя на своей учетной записи Microsoft, но мы пойдем обходным путем. Учетная запись Microsoft не является учетной записью локального пользователя, Windows 10 будет продолжать показывать ваше фактическое имя учетной записи Microsoft на экране входа в систему и в других областях операционной системы даже после переименования учетной записи в «Управление компьютером». Рассмотрим все в одном руководстве, как изменить имя пользователя, изменить имя администратора, убрать адрес почты с экрана входа в систему и изменить имя компьютера в Windows 10.
Как изменить имя пользователя в Windows 10
Теперь определимся, что вы используете. Это может быть учетная запись Microsoft или простая локальная. Разберем два варианта.
1. Использование учетной записи Microsoft
Единственный способ изменить имя, которое вы видите на экране входа в систему, если вы используете учетную запись Microsoft, — это изменить имя самой учетной записи.
Откройте Параметры >Учетные записи >Ваши данные > и справа выберите Управление учетной записью Майкрософт.
- Далее вас перекинет в браузер на сайт Microsoft. Вы должны быть там авторизированы атвоматически, если используете браузер Edge по умолчанию. Если нет, то войдите в свой аккаунт. Есть один ньюанс, пишите имя для входа правильно — ваше_имя@outlook.com.
- Когда вошли в аккаунт, нажмите на Дополнительные действия, сверху под вашим нынешним именем и выберите Редактировать профиль.
- Далее нажмите на Изменить имя и напишите свое. Помните, что изменение вашего имени влияет на ваш профиль во всех службах Microsoft.
Убрать свой адрес электронной почты на экране входа в систему
Если вы используете учетную запись Microsoft и хотите скрыть или убрать свой электронный адрес на экране входа в систему, то быстро рассмотрим, как это сделать.
Откройте Параметры >Учетные записи >Параметры входа > и отключите ползунок «Показать сведения об учетной записи на экране входа» в графе конфиденциальность.
2. Использование локальной учетной записи
Если у вас есть локальная учетная запись, процесс намного проще и быстрее.
Нажмите пуск и наберите в поиске Панель управления и откройте ее, далее нажмите на Учетные записи пользователей и выберите Изменение имени своей учетной записи.
Как изменить имя компьютера в Windows 10
Новый компьютер с предварительно загруженной операционной системой поставляется с именем по умолчанию, которое состоит из вашей сборки и модели вашего ПК. Пользователи часто меняют имя своего компьютера на что-то приятное или интересное. Согласитесь, что имя компьютера myWEBpc куда приятнее будет чем DESKTOP-28L5FKH.
- Откройте Параметры >Система >О системе > справа пролистайте ниже и нажмите на Переименовать этот ПК.
- Если у вас Windows 7, то нажмите Win + R и введите Sysdm.cpl. Далее нажмите Изменить.
Как изменить имя администратора в Windows 10
Windows 10 включает в себя встроенную учетную запись администратора на которую часто ссылаются компьютерные хакеры и вредоносные программы с вредоносными намерениями. Поэтому может быть хорошей идеей переименовать администратора в вашей системе Windows. Также будет полезно системным администраторам, когда их в компании несколько и работают по сменно и рангово, т.е. есть эникейщик, стажер, которым нужно дать права админа, но при этом ограничить немного.
- Нажмите Win + R и введите gpedit.msc
- Далее перейдите Конфигурация компьютера > Конфигурация Windows > Локальные политики > Параметры безопасности > и справа найдите пункт Учетные записи: переименование учетной записи Администратор. Нажмите по ней два раза и переименуйте имя в появившимся новом окне.
Как удалить учётную запись
Существует два варианта удаления пользовательского аккаунта — с устройства и из базы аккаунтов Microsoft. В первом случае осуществляется сброс настроек на Windows Phone и Виндовс 10 Мобайл, а во втором — на сайте подаётся заявка на закрытие и удаление аккаунта.
Как закрыть учётную запись Microsoft
Компанией Microsoft предусмотрено полное закрытие учётной записи. Данное решение было внедрено для тех пользователей, которые не желают, чтобы в базе корпорации из Редмонда числились не нужные им аккаунты с их данными и файлами. Однако, для того, чтобы окончательно прекратить существование какого-либо профиля, специалистам Microsoft необходимо убедиться в том, что именно его владелец инициировал процесс закрытия и при этом он не утратит важную информацию, которая может ему пригодиться через какое-то время. По этим двум причинам выполнение операции по полному удалению аккаунта занимает 60 дней.
Устранение неполадок со входом в учетную запись
Вход в систему в Windows 10
Войдя в свою учетную запись Microsoft на устройстве с Windows 10, вы можете синхронизировать свои настройки и покупки в Microsoft Store на всех своих устройствах.
Учетную запись Майкрософт можно настроить на новом устройстве, а также на уже существующей учетной записи локального пользователя – таким образом:
- Нажмите кнопку Пуск, а затем выберите пункт Параметры → Учетные записи → Учетные записи электронной почты и учетные записи приложения.
- Выберите Вместо этого войти в систему с помощью учетной записи Майкрософт.
- Следуйте инструкциям на экране, чтобы переключиться на учетную запись Майкрософт.
Вход в Xbox One
Войдите в свою учетную запись Microsoft на консоли Xbox One, чтобы разблокировать достижения, играть в любимые игры, общаться с друзьями с устройств Xbox One, Windows 10, iOS и Android.
- Если просто вы настраиваете консоль:
- На экране входа в систему введите адрес электронной почты, используемый для входа в учетную запись Microsoft.
- После ввода адреса электронной почты появится запрос на ввод пароля.
- Войдите на другой консоли Xbox One:
- Нажмите кнопку Xbox на геймпаде, чтобы открыть руководство.
- Прокрутите вниз и выберите опцию «Добавить и управление», а затем выберите Добавить новый.
- Введите адрес электронной почты или номер телефона, используемый для входа в учетную запись Майкрософт, а затем введите пароль.
- Ознакомьтесь с заявлением о конфиденциальности и выберите Далее.
- Выберите Параметры входа и безопасности.
- Следуйте другим инструкциям, а затем нажмите на кнопку Xbox, чтобы открыть справочник, выберите пункт Домашняя страница, чтобы вернуться к главному экрану.



















































